工商管理系冯天天副教授及其博士生在《Journal of Environmental Management》发表论文

发布时间:2025-10-16     作者:[经济管理学院]韩岱彤    阅读:0

近日,经济管理学院教师冯天天副教授及其博士研究生刘利利合作撰写的论文《Decision optimization in the linked electricity market at multi-timescale: Integrating coupled tradable green certificate and green power trading》发表在国际权威期刊《Journal of Environmental Management》2025年第374卷上。冯天天副教授为该论文的通讯作者,中国地质大学(北京)经济管理学院为第一通讯单位。该文获得了国家自然科学基金项目(42171278)和中央高校基本科研求真学人项目(3-7-9-2024-10)的支持。

6

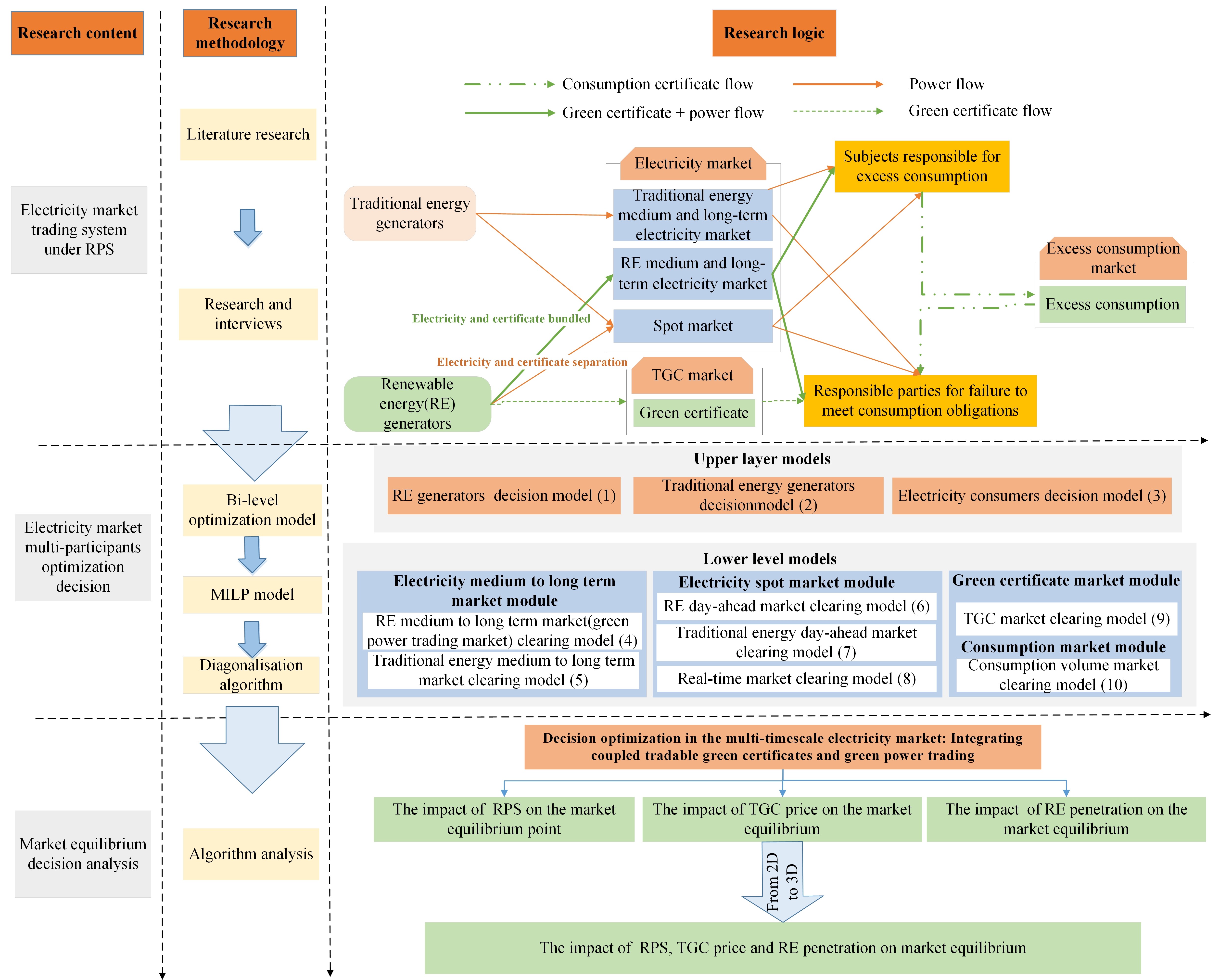
实现国家气候目标取决于国家行动。中国已实施了重要的市场机制,如可再生能源配额制(RPS)、绿证交易市场和绿电交易市场等,以推动绿色低碳能源转型。然而,如何有效地整合耦合的绿证和绿电交易,以实现经济效益最大化与环境友好之间的平衡,仍有待探索。因此,本研究扩展了先前的研究,通过建立一个双层优化模型,从能源供应和经济价值的角度探索RPS、绿证价格以及可再生能源渗透率对电力市场、绿电市场的影响,以及在多市场均衡状态下市场参与者的交易策略。利用IEEE 14节点的示例以及Elia能源公司的历史数据,验证了双层优化模型和算法的可行性和有效性。

研究结果表明,第一,在市场均衡条件下,可再生能源日前市场的出清价格等于传统能源日前市场的出清价格加上绿证价格。第二,当绿电参与现货市场时,可再生能源发电与传统能源发电之间存在互补关系。第三,当可再生能源渗透率高于一定阈值(α>30%)且绿证价格为100元/兆瓦时,电力消费者的成本会从下降转为上升,并且可再生能源发电商的利润增长率会下降。第四,装机容量较小的传统能源发电商会采取风险较高的市场行为,申报更多电量,试图在市场交易中获得更高利润。这些见解可以完善多时间尺度电力市场中决策优化方面的研究成果,实现能源优化配置和环境可持续性。

7

研究框架

文章信息如下:

Lili Liu, Tiantian Feng, Jiajie Kong, Mingli Cui. Decision optimization in the linked electricity market at multi-timescale: Integrating coupled tradable green certificate and green power trading[J]. Journal of Environmental Management, 2025, 374: 123853. [SCI, Q1, IF=8.6, ABS 三星].

全文链接:https://doi.org/10.1016/j.jenvman.2024.123853